Aby dodać logo swojej firmy, przejdź do zakładki Ustawienia → Firma.

Wgraj plik w wymaganym formacie i zapisz zmiany.
*Wymagany format zdjęcia to jpg lub png o wielkości do 1 MB i wymiarach do 600 x 600 (px)

Kliknij tutaj, aby dodać logo firmy.
Zmodyfikowano dnia: czw, 16 Paź, 2025 o 2:36 PO POŁUDNIU
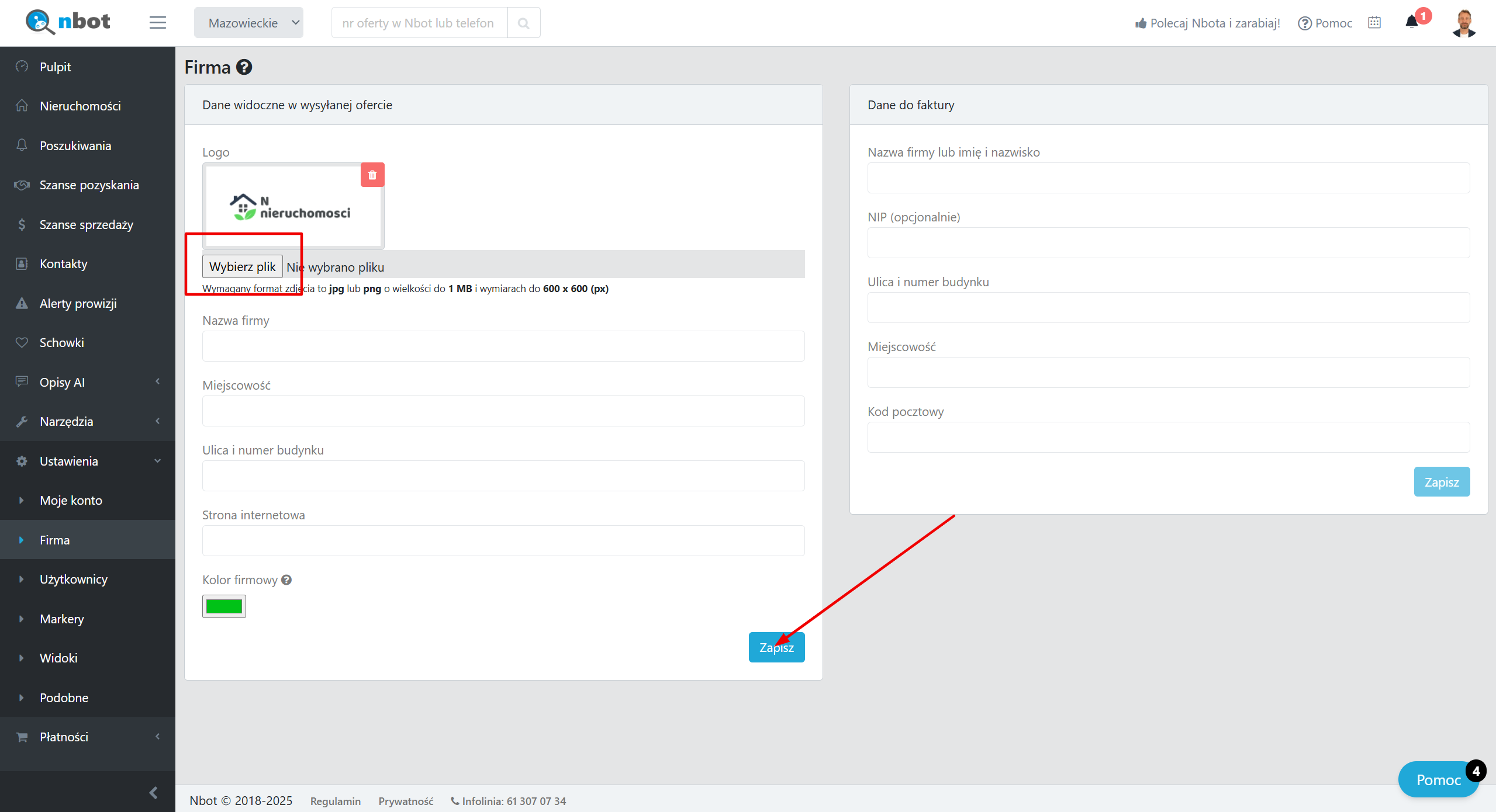
Aby dodać logo swojej firmy, przejdź do zakładki Ustawienia → Firma.

Wgraj plik w wymaganym formacie i zapisz zmiany.
*Wymagany format zdjęcia to jpg lub png o wielkości do 1 MB i wymiarach do 600 x 600 (px)

Kliknij tutaj, aby dodać logo firmy.
Czy ta odpowiedź była pomocna? Tak Nie
Wyślij opinię